大模型 Token 的消耗可能是一笔糊涂账
发布时间 2025-03-12
作者:望宸
如果您正在部署大模型应用,务必提前和 CEO 打好预防针,大模型应用远不如 Web 应用在资源成本上那么可控。
经典的 Web 应用,例如电商、游戏、出行、新能源、教育和医疗等,CPU 的消耗是可控的,和应用的在线人数和登陆时长成正相关,如果计算资源突增,可能是运营团队在做活动,也可能是预期外的突发流量,通过服务器弹性扩容后,稳定一段时间就会缩容到平时的状态,后端所消耗的资源是可追踪、可管控的。但大模型的 token 消耗并不是。
目录
01 大模型 token 消耗和哪些因素有关
02 大模型 token 消耗的隐蔽性来源
03 Agent 的资源消耗账本更加复杂
04 如何控制 token 的异常消耗初探
05 总结
01 大模型资源消耗和哪些因素有关
根据量子位的一篇文章[1],当输入“树中两条路径之间的距离”,DeepSeek 就会陷入无限的思考,笔者实测消耗思考时间长达625秒(如下图),输出字数达2万字。这句话并不是复杂且意义不明的乱码,看上去完全就是一个普通的问题,非要挑刺的话,也就是表述得不够完整。

这种无限的重复思考,是模型自身的精神内耗,更会造成算力资源的浪费。如果被黑客滥用,无异于是针对推理模型的 DDoS 攻击。那么大模型的 token 消耗,除了和在线人数和时长有关,还和哪些因素有关呢?
本文仅以 DeepSeek 为例,其他大模型 API 调用的计费规则和影响计费的因子是类似的。
根据 DeepSeek 官方给出的【模型和价格】的计费文档上看[2],API 调用费用和以下参数有关:
- 模型类型:V3 和 R1 的百万 tokens 的单价不同,R1 因为带有推理功能,定价比 V3 高
- tokens 的输入数量:按百万 tokens 计费,用量越多,费用越高
- tokens 的输出数量:按百万 tokens 计费,用量越多,费用越高,输出单价高于输入
- 是否命中缓存:缓存命中的单价低于未命中的
- 忙时和闲时:闲时的单价更低
- 思维链:会消耗 token 的输出数量
此外,联网搜索过程中的搜索请求和对返回的数据处理(在内容生成前前的过程),也会计入 token 使用。但凡唤醒大模型意识的,其实都会消耗 token。
根据这个计费规则,大模型的资源消耗会和以下因素有关:
- 用户输入文本的长度:用户输入文本越长,消耗的 token 越多。通常 1 个中文词语、1 个英文单词、1 个数字或 1 个符号计为 1 个 token。
- 模型输出文本的长度:输出文本越长,消耗的 token 越多。以 DeepSeek 为例,输出的 token 消耗单价是输入的4倍。
- 用户输入的上下文大小:上下文的情况下,由于模型在生成内容前要读取上几轮的对话内容,会显著增加模型的输入,导致 token 上涨。
- 任务的复杂性:复杂的任务可能需要更多的 token。例如,生成长篇文本(例如论文翻译和解读)、进行复杂的推理(如数学、科学类问题),都需要更多的 token;如果是多模态、复杂 Agent 的形态,通常要比对话机器人消耗的 token 更多。
- 特殊字符、格式和标记:可能会增加 token 消耗,例如,HTML 标签、Markdown 格式或特殊符号会被拆分成多个 token。
- 不同语言和编码方式:对 token 消耗有影响,例如,中文通常比英文消耗更多的 token,因为中文字符可能需要更多的编码空间。
- 和模型自身有关:例如同一个模型,参数高输出的内容翔实程度可能性更多,导致更容易消耗 token,就像越高越壮的人单位运动时内会消耗更多的能量;再例如,推理层未优化或优化少的,输出无效、低质量的内容更多的可能性更高,更容易消耗 token,就像同一个人训练过、掌握技巧后会控制自己的呼吸节奏,运动过程中少消耗能量。
- 是否使用了深度思考功能:输出 token 数包含了思维链和最终答案的所有 token,因此打开深度思考,token 消耗更多。
- 是否使用了联网功能:联网要求模型搜索外部知识库或网站,以获取外部知识,这些会作为输入 token 进行消耗,输出内容包含了外部链接和外部知识库内容,这些会作为输出 token 进行消耗。
- 是否采用了语义缓存功能:由于缓存命中和未命中单价不同,采用语义缓存功能,可以降低资源消耗;若自行进一步优化缓存算法,可以降低更多资源消耗。
02 大模型资源消耗的隐形因素
除了上文提到的因素外,还有不少隐形因素会导致大模型应用资源的异常消耗。
代码逻辑漏洞
- 循环调用失控:因错误配置重试机制,导致单用户会话产生产生重复调用。
- 缓存机制缺失:高频重复问题未启用缓存,导致 Token 用于重复生成相似答案。
提示词工程缺陷
- 冗余上下文携带:若携带完整对话历史,单次请求的 Token 量会大幅增加,上下文对话越长,消耗量越大。
- 低效指令设计:未结构化的提示词,会降低模型生成效率。
生态依赖风险
- 插件调用黑洞:未限制插件调用深度,单次查询触发重复多次链式调用。
- 第三方服务波动:向量数据库响应延迟导致超时重试,间接增加 Token 消耗。
数据管道缺陷
- 数据预处理过程中产生的缺陷:数据清洗、预处理与标准化是提升输入质量的常规手段,例如用户输入时的错别字、缺失值、噪声数据等,可以通过数据清洗、预处理与标准化进行输入补全和纠正,但也存在某种可能,在补全和纠正过程中导致输入缺陷,从而产生资源的异常消耗。
03 Agent 的资源消耗账本更加复杂
说起 Agent,不得不提最近又火起来的 MCP。
1月,我们科普过《MCP十问|快速理解模型上下文协议》
3月,我们发布《MCP 货币化浅析》
MCP 在大模型和第三方数据、API、系统的交互过程中,用单一的标准协议取代碎片化的集成方式[3],是 N x N 向 One for All 的演进,省去了不同外部系统接口代码的重复编写和维护工作,能以更简单、更可靠的方式让人工智能系统获取所需数据。
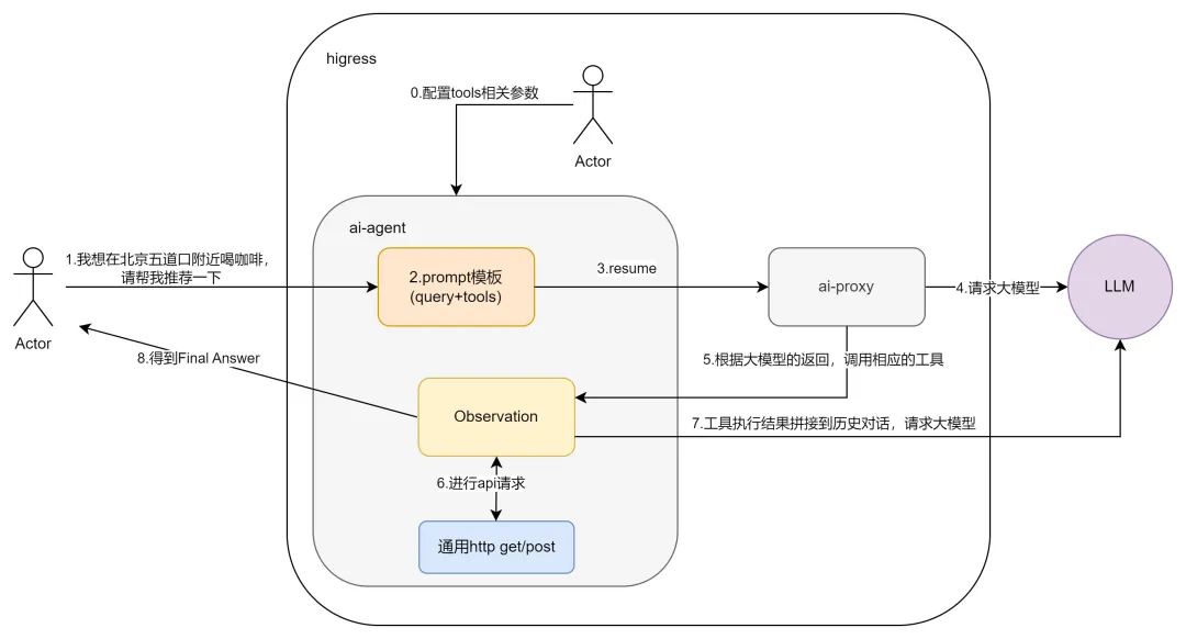
MCP 出现之前,Agent 需要借助 tool 去对接外部系统,planning 的任务越复杂,调用的外部系统数量和次数会越多,会带来很高的工程化成本。以下方的 Higress AI Agent 的流程图为例,当用户发出“我想在北京五道口附近喝咖啡,请帮推荐一下”,Agent 需要通过 tool 调用高德、点评的 API,若引入模型自我矫正过程,调用频次会进一步增加。

MCP 出现之后,将会加速诞生一波提供 MCP server 提供商。
例如 Firecrawl 今年1月通过与 Cline 平台的集成,正式引入了 MCP 协议,用户通过 Firecrawl 的 MCP 服务器调用其网页全自动爬取能力,避免逐一去对接目标网页的爬取过程,加速 Agent 的发展。昨天 OpenAI 发布 Responses API,并开源Agents SDK,相信 MCP 和 OpenAI 会作为 Agent 重塑劳动力市场的两条故事主线。
我们会越加理解这一观点,“AI 将目标对准的是企业的运营费用,而不是针对传统软件的预算。” 点击了解更多2025关于 AI 的前瞻观点。
说回 Agent,相比对话机器人,Agent 的 planing 和执行过程更加复杂,会消耗更多 token,下方是来自知乎作者@tgt 制作的图,从中我们可以看到,从输入开始,Agent 的计划、记忆、调用外部系统、执行输出,这些过程都会唤醒大模型,从而消耗 token,如果在输出内容前,再添加自我纠错的过程,以提升输出效果,token 更会成本增加。

近期爆火的 Manus,虽然展示很多执行效果不错的 user case,但带来的是背后算力的巨大消耗。总的来说,Agent 的成熟,会大幅提升对基础模型的调用量。
04 如何控制 token 的异常消耗初探 由于引起模型资源消耗的因素众多且复杂,不仅是一个产品或者方案就可以解决的,需要从事先、事中、事后建立建立完整的工程体系,由于我们仍处于 token 消耗的初期,以下仅作抛砖引玉,相信会看到精益大模型成本的更多实践。
(1)异常调用发生前:预防措施
a. 建立实时监控与阈值预警系统
- 监控系统:部署资源监控仪表盘,实时跟踪 metric、log、trace 和 token 等基础观测指标,一旦发生异常调用,可快速排查故障,以及用于限流。[4]- 访问控制:对用户身份(如API Key)进行权限分级和访问控制,提供消费者鉴权功能,例如限制高频调用,避免恶意或误操作导致突发性资源占用。[5]b. 数据预处理
- 格式检查:在调用模型前,对用户输入进行格式、长度、敏感词等校验,过滤无效或异常请求(如超长文本、特殊符号攻击),减少无效 Token 消耗。- RAG 效果优化技术:在向量检索前使用元数据进行结构化搜索,从而精准找到目标文档并提取相关信息,缩短输入长度,降低 Token 使用量。- 语义缓存:通过在内存数据库中缓存大模型响应,并以网关插件的形式来改善推理的延迟和成本。在网关层自动缓存对应用户的历史对话,在后续对话中自动填充到上下文,从而实现大模型对上下文语义的理解,以减少缓存未命中的 token 消耗。[6]c. 参数调优
- 温度参数调优:对模型的参数进行调优,以控制模型的输出行为。例如,调整温度(temperature)参数可以影响模型输出的随机性。降低温度值可以使模型输出更加确定性,减少不必要的 Token 生成。例如 DeepSeek 官方建议代码生成/数学解题,温度设置为0.0,通用对话,温度设置为1.3。- 输出长度预设:在调用模型时,预先设定输出的最大长度。根据具体任务的要求,明确告知模型输出的大致范围。例如,在生成摘要时,设置输出长度不超过 4k,避免模型生成过长的文本。DeepSeek 最高输出长度支持 8K。(2)异常调用发生时:实时处理
a. 报警和限流阻断机制
- 报警:针对 Token 消耗量、调用频率、失败率等核心指标,设置动态基线阈值,一旦超过阈值,就触发警报。- 限流和熔断:当检测到 Token 消耗突增或失败率异常,可以是 URL 参数、HTTP 请求头、客户端 IP 地址、consumer 名称、cookie中 key 名称,自动触发限流,甚至阻断,保障核心功能,控制爆炸半径。[7]b. 异常调用溯源与隔离
- 临时封禁:通过日志分析定位异常调用来源(如特定用户、IP或API接口),临时封禁异常请求方,防止资源进一步浪费。(3)异常调用发生后:恢复与优化
a. 数据补偿与代码修复
- 减少统计误差:统计对因数据更新延迟导致的统计误差(如 Token 消耗记录缺失),通过离线计算任务重新校准数据,确保计费和监控系统的准确性。- 代码审查与修复:对调用大模型的代码进行审查,修复可能存在的逻辑错误或漏洞。例如,检查是否存在循环调用模型的情况,避免无限循环导致的异常 Token 消耗。b. 攻击溯源与防御策略升级
- 分析异常调用日志:识别是否为对抗性攻击 (如投毒攻击或恶意生成请求),更新黑名单规则并部署输入过滤模型。- 增强身份认证机制:如双因素验证,防止 API Key 泄露导致的资源滥用。- 自动化预警与处理机制完善:完善自动化预警和处理机制,提高系统对异常 Token 消耗的响应能力。例如,优化警报规则,使警报更加准确和及时;改进异常处理流程,提高处理效率。c. 长期优化措施
- Token 分级管理 :为不同业务分配不同权限的 Token,降低核心服务Token的暴露风险。- 自动化测试与演练 :定期模拟 Token 异常场景(如过期、失效),验证容错机制的有效性。05 总结
过去,我们投入了大量时间和精力在基础设施资源利用率的提升上;当下,所有从事 AI Infra 的企业都专注在资源的利用率上,从底层硬件、模型层、推理优化层,以及在往上的网关入口层,这将是一场工程和算法比翼的长跑。
参考链接
[1] https://mp.weixin.qq.com/s/eBqg2hHFQTKCrNKCJHV-Iw
_[2] _https://api-docs.deepseek.com/zh-cn/quick_start/pricing
_[3] _https://mp.weixin.qq.com/s/zYgQEpdUC5C6WSpMXY8cxw
[4]_ _https://help.aliyun.com/zh/api-gateway/cloud-native-api-gateway/user-guide/ai-observability
[6]_ _https://help.aliyun.com/zh/api-gateway/cloud-native-api-gateway/user-guide/ai-cache
[7] https://help.aliyun.com/zh/api-gateway/cloud-native-api-gateway/user-guide/ai-token-throttling